The x402 protocol is allowing the Internet to skip ads and enter the era of micropayments

👤 transfers@Adelaide 📅 2026-04-03 05:12:16

Blockchain technology makes micropayments possible. x402 will change the Internet economic model, shifting from advertising to micropayments, and prepare for the agency-based Internet era. This article originates from an article written by @_0xarayan, which was organized, compiled and written by DeepChao TechFlow.
(Previous summary: Decrypting "x402": Reconstructing payment trust in the AI era, the Holy Grail leading to the next generation of machine civilization)
(Background supplement: What is the x402 protocol? How to start an online payment revolution in the AI agent era)

For decades, online advertising has been the only way for the Internet to survive.

Everyone is competing for attention. To achieve this goal, the company collects all possible data about users, creates user profiles, and displays ads to users.

x402 protocol is allowing the Internet to skip ads and enter the micropayment era
Agency networks and original sin

On the Internet, this single model opened up a market that is now worth trillions of dollars.

Finance has always been present on the web:

  • Work with payment providers
  • Put up paywalls to limit website access
  • Or display ads

However, micropayments (less than $1) have never been economically viable (Visa/Mastercard charge ~2% + $0.10 per transaction cost), so advertising becomes the only model:

  • Users can access massive content for free
  • Advertisers can accurately target user groups to promote products
  • Content publishers can make money from content

This is a win-win for everyone.

As the world gradually moves towards the era of agency:

  • Agents begin to replace humans as content consumers and gradually become the middle layer.
  • Advertisers will no longer be able to advertise directly to humans, and the advertising economy will collapse.
  • Agents either "crawl" the content or purchase the content directly.
  • API (Application Programming Interface) will become the default mode of communication, rather than interacting through a browser or proxy browser.
x402 protocol is allowing the Internet to skip ads and enter the era of micropayments
User Path

It is not financially feasible for the web to scrape or steal content, so content publishers will turn to micropayments for their sites, and agencies will need a way to pay those fees. For decades, micropayments were out of reach until the advent of blockchain.

Blockchains like @Solana make micropayments possible at scale while avoiding user exploitation.

x402 is a unified interface based on the 402 standard that can achieve:

  • Consumers pay for content
  • Publishers charge for content

All this without a middleman (such as Visa or Mastercard), making agent-based micropayments a reality.

x402 protocol is allowing the Internet to skip ads and enter the micropayment era
Source: payai.network

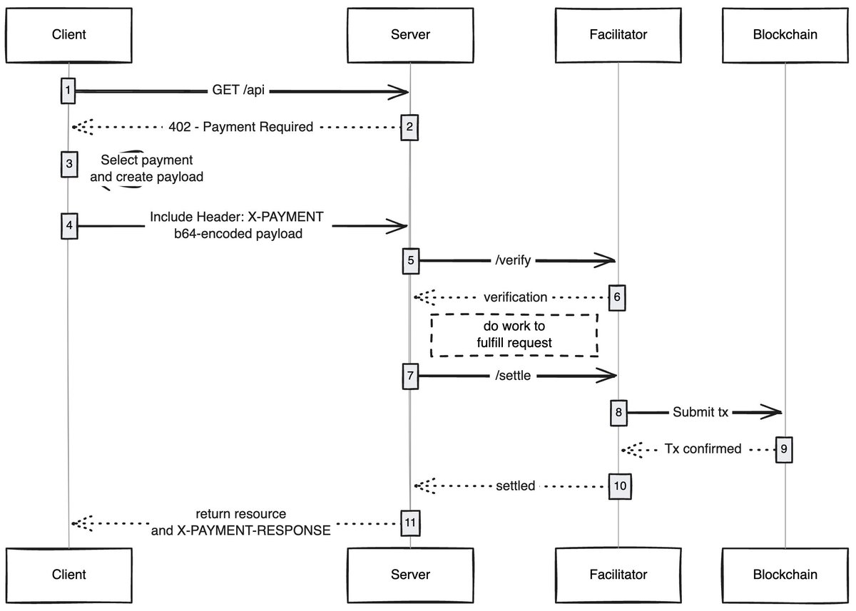
When any client (proxy/browser) sends a request to access content, the content host will respond and ask for payment of the content fee. After the client completes the payment, it can obtain content access rights, thus opening a new economy of proxy network.

Use cases I’m excited about

Gasless user experience: I think one area that is underexplored is how x402 can enable users to achieve a gasless experience for transactions on any network. Users only need to have assets in the wallet to complete the transaction.

x402 browsers: Someone should just fork Chromium and integrate x402 into the browser. @Brave should actually do this, they have good user awareness in the encryption field, already have wallet functions, and support IPFS by default. In my opinion, they are the team most likely to pull it off.

On-chain marketplaces: There is an exploration problem in traditional markets. @CoinbaseDev solved this problem by introducing bazaars (Hindi for "bazaar"), but these are centrally maintained marketplaces and will always have certain limitations. Someone should create an on-chain directory that allows anyone to add content they sell (APIs/newsletters/books, etc.) and embed a scoring mechanism in the directory, like how OpenRouter scores models.

Skip ads: Like any technology, it will take time for the world to adapt to x402. In the meantime, ads can be skipped via micropayments, which will be a natural development direction for x402. Users can set a preferred daily spending limit, and when visiting YouTube, the x402 browser will automatically skip ads and pay advertisers.

I am always amazed by how simple technologies can unlock new economies, and x402 is one of them.

If you are developing in this field, whether you are a seller or a buyer, you can contact me. We are building something for you.

Label:
share:
FB X YT IG
transfers@Adelaide

transfers@Adelaide

Blockchain and cryptoassets editor, focusing onanalyzeDomain content analysis and insights

Comment (10)

Karen 81days ago
This is the direction that blockchain should develop.
Lila 81days ago
The market is still adjusting.
Winnie 81days ago
There is a fundamental contradiction between identity anonymity and traceability.
Victoria 81days ago
Technology is good technology, but it has been exploited by too many scams.
Quincy 81days ago
How do forks happen?
Brad 88days ago
The hype component still outweighs actual value creation.
Clementine 88days ago
Why is Ethereum called the "world computer"?
Jocasta 105days ago
The article is forward-looking and supportive.
Rafael 108days ago
What does TPS of blockchain mean?
Gavin 110days ago
The ecosystem will be more mature in the future.

Add comment

Popular content